1. Tổng quan
Bài viết này giúp anh/chị nắm được các cải tiến về cảnh báo, nhập liệu và hướng dẫn thao tác khi chuyển đổi tài sản, cập nhật theo Thông tư 23/2023/TT-BTC, giúp giảm sai sót và tiết kiệm thời gian kiểm tra dữ liệu.
2. Các bước thực hiện
Phần mềm tự động bôi đỏ và cảnh báo các trường thông tin bắt buộc khi cập nhật loại tài sản theo Thông tư 23/2023/TT-BTC, giúp dễ nhận biết và sửa lỗi. Khi chuyển tài sản thành CCDC, nếu bị trùng mã, phần mềm sẽ chỉ rõ vùng bị trùng để anh/chị sửa nhanh chóng.
- Tại Tài sản\Cập nhật theo Thông tư 23/2023/TT-BTC\Cập nhật thủ công: Khi chọn tài sản thì phần mềm tự động bôi đỏ trường thông tin hiển thị cảnh báo Loại tài sản không thể để trống, anh/chị chọn loại tài sản theo thông tư 23/2023/TT-BTC. Sau đó nhấn Tiếp tục.

- Tại Tài sản\Tùy chọn\Chuyển thành CCDC: Đối với mã CCDC chuyển từ Tài sản bị trùng sau khi thực hiện chuyển đổi phần mềm sẽ hiển thị cảnh báo.
- Sau khi nhấn Đồng ý, phần mềm sẽ hướng đến vùng bị trùng mã.

- Sau khi nhấn Đồng ý, phần mềm sẽ hướng đến vùng bị trùng mã.
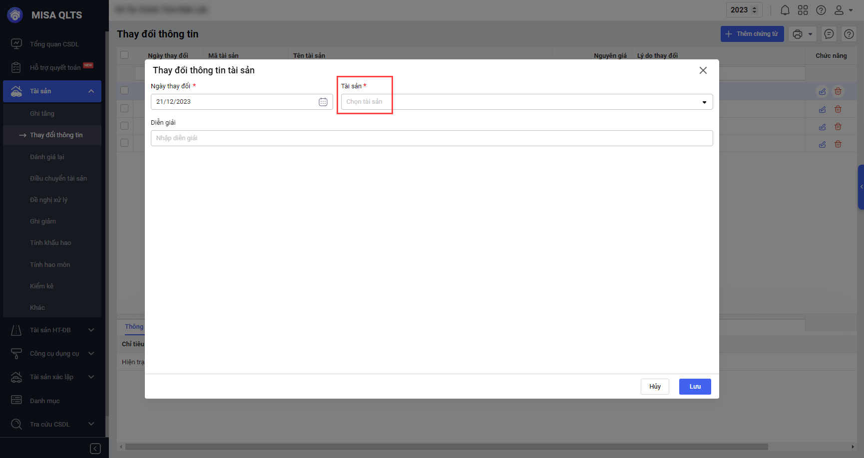
- Tại Tài sản\Thay đổi thông tin\Thêm tài sản: Trường thông tin Tài sản thêm dấu * để nhận biết đây là trường thông tin bắt buộc.

- Bổ sung năm báo cáo trên màn hình Đối chiếu báo cáo.
